Design and Modelling of a Smart Retail Assistant System CSE4021
- Subject Code :
CSE4021
Task 1: Current State Journey Map.
Task 1.2 1.4: Current State Journey Model

Task 1.2. Opportunities for Improvement

Process Improvement Justification
The suggested improvements are being centered on the utilization of Information Technologies in order to boost the satisfaction and optimization of customers in GreenSavers' operation. By putting the virtual try-on capabilities tailored suggestions and dynamic pricing into practice businesses can directly address the pinpoints and increase the decision-making procedure by purchasing confidence (Feio, 2021).
Task 2: Business Objects and Relationships
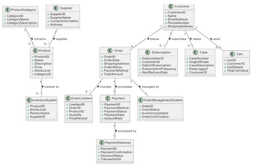
Task 2.1. Business Objects.

Task 2.2. Class Diagrams for the proposed Smart Retail Assistant

The class diagram is a very important tool for GreenSavers a smart retail assessment in understanding the system structure design.
Task 3. Actor Identification and Sequence Diagram.
Task 3.1. Actor Identification
Personalized Product Recommendation

Order Placement

Task 3.2. Sequence Diagrams
1. Personalized Product Recommendation Sequence Diagram
The sequence diagram illustrates the procedure by involving the customer known as Emily and focuses on the performance of the product search by utilizing the smart retail assistant.
Customer Initiates Product Search:
Emily started by product searching using the specific criteria through the interface of smart retail assistants.
Message: Search Products (criteria)
Retrieve Customer Profile:
The queries of the SRA user profile database are created in order to retrieve the profile of Emily which contains details of her preference and past interactions.
Message: Get Customer Profile (Customer ID)
Response: Customer Profile
Generate Recommendations:
Message: Generate Recommendations (Customer Profile)
Response: product recommendations
Fetch Product Details:
Message: Get Product Details (Product ID)
Response: Product Details
Display Recommendations:
The smart retail assistant also helps in displaying the suggested product which inclines with the details of Emily.
Message: DisplayProductRecommendations(ProductDetails)
View Product Reviews:
A product is then selected by Emily and requested in order to view the review of the product through the SRA system.
Message: ViewProductReviews(ProductID)
Retrieve Product Reviews:
The review system is varied by the smart retail assistant in order to get the review for the selected product.
Message: GetProductReviews(ProductID)
Response: ProductReviews
Display Reviews:
The SRA is presenting the review of the product from Emily in order to help her make proper decisions (Santos, 2022).
Message: DisplayReviews(ProductReviews)
This sequence ensures the receipt of the product by Emily and suggests recommendations based on her profile and can also access the review details in order to evaluate the efficiency of the product ( MacArthur, 2022).

2. Order Placement Sequence Diagram.
The sequence diagram outlines the different steps involving Emily who is the customer here and she is placing the order through the smart retail assessment this what is procedure also involves shopping Management which is adding to the cart and verifying the availability of the product by processing the payment and creating the order process of here are some details breakdown:
Add Product to Cart:
Emily is adding products to the shopping cart by specifying the quality and the idea of the product through the SRA.
Message: AddToCart(ProductID, Quantity)
Update Cart System:
SRA smart retail assistant is forwarding this request to the system of the cart in order to update the cart with the selected quality and products (VON KONTY, 2021).
Message: UpdateCart(CartID, ProductID, Quantity)
Response: CartUpdated
Initiate Checkout:
At the time when Emily is ready in order to finalize the purchase, she initiates the procedure of checkout via the SRA.
Message: Checkout(CartID)
Check Product Stock:
The smart retail assistant checks the product availability in the cart by making queries to the inventor system for the stock level (Aguiar, 2023).
Message: CheckStock(ProductID, Quantity)
Response: StockStatus
Process Payment:
Once the availability of stock is confirmed the smart retail assistant provides the Payment procedure details through the payment gateway.
Message: ProcessPayment(PaymentDetails)
Response: PaymentConfirmation
Create Order:
After the confirmation of payment, the smart retail assistant sends the details of the order to the order management system in order to create an order.
Message: CreateOrder(OrderDetails)
Response: OrderCreated
Update Inventory:
The order management system updates the system inventory after that in order to reflect the changes in the level of stock based on this order (da Rosa Ferreira, 2021).
Message: UpdateInventory(ProductID, Quantity)
Response: InventoryUpdated
Order Confirmation:
Message: OrderConfirmation(OrderID, OrderDetails)
These sequences make sure that Emliy's cart is accurately updated with the level of stock and are checked about the payments which are preceded securely or not and the order is also correctly managed and created.

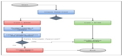
Task 4. Activity Diagram

The activity diagram illustrates the procedure of order approval based on the total cost. The process begins by checking the order's total cost. If the cost is less than $100 the order is automatically approved and for orders which are costing more than $500, the system sends a notification to the customer in that case. The order details were reviewed by the sales manager. If the order is approved by the sales manager the status of the order became approve (Oliveira, and Pereira, 2023). If not then it becomes rejected. Both rejected and approved orders and profit till the end of the process.
Are you struggling to keep up with the demands of your academic journey? Don't worry, we've got your back!
Exam Question Bank is your trusted partner in achieving academic excellence for all kind of technical and non-technical subjects. Our comprehensive range of academic services is designed to cater to students at every level. Whether you're a high school student, a college undergraduate, or pursuing advanced studies, we have the expertise and resources to support you.
To connect with expert and ask your query click here Exam Question Bank